An order can now have multiple shipments. Each shipment is described in a new entity called Fulfillment Order.
Backward compatibility
Fulfillment Order keeps a backward compatibility with Order Shipping Information.
Compare the atributes from orders shipping to fulfillment orders.
Orders V1 to Fulfillment Orders
| Order V1 | Fulfillment Orders |
|---|
| order.shipping_name | fulfillment_order.recipient.name |
| order.shipping_phone | fulfillment_order.recipient.phone |
| order.shipping_address | fulfillment_order.destination.street |
| order.shipping_number | fulfillment_order.destination.number |
| order.shipping_floor | fulfillment_order.destination.floor |
| order.shipping_locality | fulfillment_order.destination.locality |
| order.shipping_zipcode | fulfillment_order.destination.zipcode |
| order.shipping_city | fulfillment_order.destination.city |
| order.shipping_province | fulfillment_order.destination.province.name |
| order.shipping_country | fulfillment_order.destination.country.name |
| order.shipping_min_days | fulfillment_order.shipping.min_delivery_date (non compatible type) |
| order.shipping_max_days | fulfillment_order.shipping.max_delivery_date (non compatible type) |
| order.shipping_cost_owner | fulfillment_order.shipping.owner_cost.value |
| order.shipping_cost_customer | fulfillment_order.shipping.owner_customer.value |
| order.shipping | fulfillment_order.shipping.carrier.carrier_id |
| order.shipping_option | fulfillment_order.shipping.option_name |
| order.shipping_option_code | fulfillment_order.shipping.option_code |
| order.shipping_option_reference | fulfillment_order.shipping.option_reference |
| order.shipping_pickup_details.* | fulfillment_order.shipping.pickup_details |
| order.shipping_pickup_details.name | fulfillment_order.shipping.pickup_details.name |
| order.shipping_pickup_details.address | fulfillment_order.shipping.pickup_details.address |
| order.shipping_pickup_details.city | fulfillment_order.shipping.pickup_details.city |
| order.shipping_pickup_details.province | fulfillment_order.shipping.pickup_details.province.name |
| order.shipping_pickup_details.pickup_hours | fulfillment_order.shipping.pickup_details.pickup_hours |
| order.shipping_tracking_number | fulfillment_order.tracking_info.number |
| order.shipping_tracking_url | fulfillment_order.tracking_info.url |
| order.shipping_store_branch_name | fulfillment_order.shipping.pickup_details.name |
| order.shipping_pickup_type | fulfillment_order.shipping.type |
| order.shipping_suboption | fulfillment_order.shipping.pickup_details |
| order.shipping_suboption.id | fulfillment_order.shipping.pickup_details.location_id |
| order.shipping_carrier_name | fulfillment_order.shipping.carrier_name |
| order.shipping_address.name | fulfillment_order.recipient.name |
| order.shipping_address.phone | fulfillment_order.recipient.phone |
| order.shipping_address.address | fulfillment_order.destination.street |
| order.shipping_address.number | fulfillment_order.destination.number |
| order.shipping_address.floor | fulfillment_order.destination.floor |
| order.shipping_address.locality | fulfillment_order.destination.locality |
| order.shipping_address.zipcode | fulfillment_order.destination.zipcode |
| order.shipping_address.city | fulfillment_order.destination.city |
| order.shipping_address.province | fulfillment_order.destination.province.name |
| order.shipping_address.country | fulfillment_order.destination.country.name |
| order.shipping_address.customers.reference | fulfillment_order.destination.reference |
| order.shipping_address.customers.between_streets | fulfillment_order.destination.between_streets |
| order.shipping_tracking_number | fulfillment_order.tracking_info.number |
| order.shipping_tracking_url | fulfillment_order.tracking_info.url |
Orders Fulfillment Events V1 to Fulfillment Orders Tracking Events
| Order Fulfillment Events V1 | Fulfillment Order Tracking Events |
|---|
| fulfillment_events.id | fulfillment_order.tracking_events.id |
| fulfillment_events.status | fulfillment_order.tracking_events.status |
| fulfillment_events.descritpion | fulfillment_order.tracking_events.description |
| fulfillment_events.city | fulfillment_order.tracking_events.address (non compatible type) * |
| fulfillment_events.province | fulfillment_order.tracking_events.address (non compatible type) * |
| fulfillment_events.country | fulfillment_order.tracking_events.address (non compatible type) * |
| created_at | fulfillment_order.tracking_events.created_at |
| updated_at | fulfillment_order.tracking_events.updated_at |
| happened_at | fulfillment_order.tracking_events.happened_at |
| estimated_delivery_at | fulfillment_order.tracking_events.estimated_delivery_at |
| non exists | fulfillment_order.tracking_events.geolocation |
*It's up to each application to define how the tracking address is represented as a string. The fulfillment event's city, province and country could be informed in fulfilment_order.tracking_events.address by concatenating all the information. Eg.: "Some street 31, Some City, Some State, Some Country".```
Scopes
| Property | Explanation |
|---|
| read_fulfillment_orders | Allows you to read actions of one or more fulfillment orders for a merchant. |
| write_fulfillment_orders | Allows you to write actions of one or more fulfillment orders for a merchant. |
Properties
FulfillmentOrder
| Field Name | Field Type | Description |
|---|
| id | ID | The unique fulfillment order. (ULID) identification |
| number | String | The unique fulfillment order nice number by store |
| total_quantity | UnsignedInt | The Fulfillment order total line items quantity |
| total_weight | Decimal | The fulfillment order total line items weight |
| total_price | Money | The fulfillment order total line items price |
| assigned_location | FulfillmentOrderAssignedLocation | The fulfillment order assigned location |
| line_items | FulfillmentOrderLineItem[] | The fulfillment order line items |
| recipient | FulfillmentOrderRecipient | The fulfillment order recipient |
| shipping | FulfillmentOrderShipping | The fulfillment order shipping |
| destination | FulfillmentOrderDestination | The fulfillment order destination |
| discounts | FulfillmentOrderDiscount[] | The fulfillment order discounts |
| status | FulfillmentOrderStatus | The fulfillment order status |
| status_history | FulfillmentOrderStatusHistory[] | The fulfillment order status history. Default: []. |
| tracking_info | FulfillmentOrderTrackingInfo | The fulfillment order tracking info |
| tracking_info_history | FulfillmentOrderTrackingInfoHistory[] | The fulfillment order tracking info history. Default: [] |
| tracking_events | FulfillmentOrderTrackingEvent[] | The fulfillment order tracking events. Default: []. |
| labels | FulfillmentOrderLabel[] | The fulfillment order labels. Default: []. |
| fulfilled_at | DateTime | Date when the fulfillment order was sent in ISO 8601 format. Nullable. |
| created_at | DateTime | Date when the fulfillment order was last created in ISO 8601 format. |
| updated_at | DateTime | Date when the fulfillment order was last updated in ISO 8601 format. |
FulfillmentOrderAssignedLocation
| Field Name | Field Type | Description |
|---|
| location_id | ID | The fulfillment order assigned location identification |
| name | String | The fulfillment order assigned location name |
| address | Address | The fulfillment order assigned location address |
FulfillmentOrderLineItem
| Field Name | Field Type | Description |
|---|
| id | ID | The fulfillment order line item id |
| external_id | ID | The order external id |
| quantity | UnsignedInt | The fulfillment order line item quantity |
| variant | FulfillmentOrderLineItemVariant | The fulfillment order line item variant |
| product | FulfillmentOrderLineItemProduct | The fulfillment order line item product |
| unit_price | Money | The fulfillment order line item order line line unit price |
| unit_dimension | FulfillmentOrderLineItemDimension | The fulfillment order line item order line line unit dimension. |
| created_at | DateTime | Date when the fulfillment order line item was last created in ISO 8601 format. |
| updated_at | DateTime | Date when the fulfillment order line item was last updated in ISO 8601 format. |
FulfillmentOrderLineItemVariant
| Field Name | Field Type | Description |
|---|
| variant_id | ID | The fulfillment order line item variant identification. |
FulfillmentOrderLineItemProduct
| Field Name | Field Type | Description |
|---|
| product_id | ID | The fulfillment order line item product identification. |
FulfillmentOrderLineItemDimension
| Field Name | Field Type | Description |
|---|
| weight | Decimal | The fulfillment order line item dimension weight. |
| width | Decimal | The fulfillment order line item dimension width. |
| height | Decimal | The fulfillment order line item dimension height. |
| depth | Decimal | The fulfillment order line item dimension depth. |
FulfillmentOrderRecipient
| Field Name | Field Type | Description |
|---|
| name | String | The fulfillment order recipient name. |
| phone | String | The fulfillment order recipient phone. Optional |
| identifier | String | The fulfillment order recipient identifier. Optional. |
| email | String | The recipient email. Optional. |
FulfillmentOrderShipping
| Field Name | Field Type | Description |
|---|
| type | FulfillmentOrderShippingType | The fulfillment order shipping type. |
| carrier | Carrier | The fulfillment order shipping carrier. |
| option | Option | The fulfillment order shipping option. |
| merchant_cost | Money | The fulfillment merchant shipping option cost. |
| consumer_cost | Money | The fulfillment consumer shipping option cost. |
| min_delivery_date | DateTime | The fulfillment minimum estimated delivery date. Nullable. |
| max_delivery_date | DateTime | The fulfillment maximum estimated delivery date. Nullable. |
| pickup_details | FulfillmentOrderShippingPickupDetails | The fulfillment order shipping pickup details. Nullable. |
| extras | FulfillmentOrderShippingExtraProperty | The fulfillment order shipping extra properties. Eg. {"free_shipping_id": "123456"}. Nullable. |
FulfillmentOrderShippingType
| Type | Description |
|---|
| pickup | The fulfillment order shipping type for pickup point shipping options |
| ship | The fulfillment order shipping type for ship shipping options |
| non-shippable | The fulfillment order shipping type for non shippable |
FulfillmentOrderShippingPickupDetails
| Field Name | Field Type | Description |
|---|
| location_id | String | The fulfillment order shipping pickup detail identification. Ex.: Location ID, IdCentroImposicion (OCA). |
| store_branch_id | String | The fulfillment order shipping pickup detail identification for store_branch_id. This field will be deprecated with store branch features in the future. |
| name | String | The fulfillment order shipping pickup details name |
| address | Address | The fulfillment order shipping pickup details pickup point address |
| pickup_hours | FulfillmentOrderPickupHour[] | The fulfillment order shipping pickup details pickup hours. Default: [] |
FulfillmentOrderPickupHour
| Field Name | Field Type | Description |
|---|
| day | FulfillmentOrderPickupHourWeekday | The fulfillment order shipping pickup detail pickup the weekday. Eg.: MONDAY. |
| start | String | The fulfillment order shipping pickup detail pickup hour the start hour. Eg.: 0800 |
| end | String | The fulfillment order shipping pickup detail pickup hour the end hour. Eg.: 1800 |
| Field Name | Field Type | Description |
|---|
| free_shipping_info | FreeShippingInfo | The shipping extra property for free shipping information. |
| phone_required | Boolean | The shipping option requires a consumer phone number flag indicator. |
| id_required | Boolean | The shipping option requires a consumer document number flag indicator. |
| accepts_cod | Boolean | The shipping option accepts cash on delivery flag indicator. |
| show_time | Boolean | The shipping option must show the estimated delivery time flag indicator. |
| shippable | Boolean | The shipping option is shippable, meaning the package will be sent to the consumer or to the pickup point. |
FreeShippingInfo
| Field Name | Field Type | Description |
|---|
| free_shipping_id | ID | The fulfillment order shipping free shipping info free shipping identification. |
| consumer_original_cost | Money | The fulfillment order shipping the consumer original cost, without applying the free shipping rules. |
FulfillmentOrderPickupHourWeekday
| Type | Description |
|---|
| MONDAY | The fulfillment order pickup hour weekday constant for monday. |
| TUESDAY | The fulfillment order pickup hour weekday constant for tuesday. |
| WEDNESDAY | The fulfillment order pickup hour weekday constant for wednesday. |
| THURSDAY | The fulfillment order pickup hour weekday constant for thursday. |
| FRIDAY | The fulfillment order pickup hour weekday constant for friday. |
| SATURDAY | The fulfillment order pickup hour weekday constant for saturday. |
| SUNDAY | The fulfillment order pickup hour weekday constant for sunday. |
FulfillmentOrderRecipient
| Field Name | Field Type | Description |
|---|
| name | String | The fulfillment order recipient name. |
| phone | String | The fulfillment order recipient phone. Optional |
| identifier | String | The fulfillment order recipient identifier. Optional. |
| email | String | The recipient email. Optional. |
FulfillmentOrderDiscount
| Field Name | Field Type | Description |
|---|
| type | FulfillmentOrderDiscountType | The discount type. |
| amount | Money | The fulfillment order discount amount. |
FulfillmentOrderDiscountType
| Type | Description |
|---|
| SHIPPING | The fulfillment order discount by shipping. |
| PROMOTION | The fulfillment order discount by promotion. |
| PAYMENT_METHOD | The fulfillment order discount by payment. |
| TOTAL_OF_DISCOUNTS | The fulfillment order total discounts. |
FulfillmentOrderDestination
| Field Name | Field Type | Description |
|---|
| zipcode | String | The address zipcode. Optional. |
| street | String | The address street. |
| number | String | The address number. Optional. |
| floor | String | The address floor. Brazil's complement. Optional. |
| locality | String | The address locality. Brazil's neighborhood. Optional. |
| city | String | The address city name. Optional. |
| reference | String | The address reference. Optional. |
| between_streets | String | The address between streets. Optional. |
| province | Province | The address province. Optional. |
| region | Region | The address Region. Optional. |
| country | Country | The address Country. Optional. |
FulfillmentOrderStatus
| Type | Description |
|---|
| UNPACKED | The fulfillment initial state, same as not started. |
| PACKED | The fulfillment order was packed, same as ready for sending. |
| DISPATCHED | The fulfillment order was sent. |
| READY_FOR_PICKUP | The fulfillment order was ready for pickup. |
| DELIVERED | The fulfillment order was fully fulfilled. |
Workflow
The Fulfillment Order Status Workflow has some validations by Fulfillment Order Shipping Type.
Below are the diagrams indicating the expected flows.
- The solid lines indicate indicates the most common and expected workflow.
- The dotted lines indicate the alternative allowed workflows.
- Depending on the fulfillment order's shipping type, certain flows are not applicable. For example, the
READY_FOR_PICKUP status applies only to the pickup Shipping Type, while non-shippable Shipping Types expect only the DELIVERED status.
- It is possible to go back to
UNPACKED only from PACKED status.
FulfillmentOrderShippingType as 'ship'

Fulfillment Orders with Shipping Type ship are used for shipping physical products directly to the consumer's home. Ex.: Shipping a t-shirt.
FulfillmentOrderShippingType as 'pickup'

Fulfillment Orders with Shipping Type pickup are used for shipping physical products directly to a pickup point. Ex.: Shipping a t-shirt.
FulfillmentOrderShippingType as 'non-shippable'

Fulfillment Orders with Shipping Type non-shippable are used for shipments of non-physical products to the consumer. Ex: classes sent to the consumer's email.
FulfillmentOrderStatusHistory
| Field Name | Field Type | Description |
|---|
| from_status | FulfillmentOrderStatus | The fulfillment order from status. Nullable. |
| to_status | FulfillmentOrderStatus | The fulfillment order to status. Nullable. |
| happened_at | DateTime | Date when the fulfillment order history was happened in ISO 8601 format. |
| created_at | DateTime | Date when the fulfillment order history was created in ISO 8601 format. |
FulfillmentOrderTrackingInfo
| Field Name | Field Type | Description |
|---|
| url | String | The fulfillment order tracking info url. Nullable. |
| code | String | The fulfillment order tracking info code. Nullable. |
FulfillmentOrderTrackingInfoHistory
| Field Name | Field Type | Description |
|---|
| from_tracking_info | FulfillmentOrderTrackingInfo | The fulfillment order from tracking info. Nullable. |
| to_tracking_info | FulfillmentOrderTrackingInfo | The fulfillment order to tracking info. Nullable. |
| happened_at | DateTime | Date when the fulfillment order history was happened in ISO 8601 format. |
| created_at | DateTime | Date when the fulfillment order history was created in ISO 8601 format. |
| app_id | String | App ID of the app who made this change. |
| user_id | String | User ID of the person who made this change. |
FulfillmentOrderTrackingEvent
| Field Name | Field Type | Description |
|---|
| id | ID | The fulfillment order tracking event identification. (ULID) |
| status | FulfillmentOrderTrackingEventStatus | The fulfillment order tracking event status. |
| description | String | The fulfillment order tracking event description. |
| address | String | The fulfillment order tracking event address information. Eg.: "St. Paul 123 - Ciudad - AR 1298". Nullable. |
| geolocation | FulfillmentOrderTrackingEventGeolocation | The fulfillment order tracking event geolocation. Nullable. |
| happened_at | DateTime | Date when the fulfillment order tracking event happened in ISO 8601 format. If Null Assumed NOW |
| estimated_delivery_at | DateTime | Date when the fulfillment order tracking event estimated delivery at in ISO 8601 format. Nullable. |
| created_at | DateTime | Date when the fulfillment order tracking event was created in ISO 8601 format. |
| updated_at | DateTime | Date when the fulfillment order tracking event was updated in ISO 8601 format. |
FulfillmentOrderTrackingEventStatus
| Type | Description |
|---|
| dispatched | Package has been posted by the merchant. |
| received_by_post_office | Package has been received by the Shipping Carrier. |
| in_transit | Package is in transit. |
| out_for_delivery | Package is out for delivery. |
| delivery_attempt_failed | Package could not be delivered. |
| delayed | Package delayed. |
| ready_for_pickup | Package is ready for pickup. |
| delivered | Package was delivered. |
| returned_to_sender | Package was returned to the sender. |
| lost | Package lost. |
| failure | Package delivery failed. |
| custom_{status} | Package any custom status informed by a shipping partner. |
FulfillmentOrderTrackingEventGeolocation
| Field Name | Field Type | Description |
|---|
| longitude | Decimal | The fulfillment order tracking event geolocation longitude. |
| latitude | Decimal | The fulfillment order tracking event geolocation latitude. |
Money
| Field Name | Field Type | Description |
|---|
| value | Decimal | The amount value |
| currency | String | The isocode currency code |
Carrier
| Field Name | Field Type | Description |
|---|
| carrier_id | String | The carrier identification. It could be alphanumeric identification like current shipping native methods or shipping carrier id identification. |
| code | CarrierCodeType | The carrier code type. |
| name | String | The carrier name. |
| app_id | String | The carrier application identification. Default: null. |
CarrierCodeType
| Type | Description |
|---|
| api | The shipping carrier is a shipping method from carriers API. |
| custom | The shipping carrier is a shipping method from customs configured by merchant. |
| locale | The shipping carrier is a shipping method from locales (branchs) configured by merchant. |
| international | The shipping carrier is a shipping from international customs configured by merchant. |
| native | The shipping carrier is a shipping from a internal integration created by Nuvemshop/Tiendanube and configured by merchant. |
| draft | The shipping carrier is a shipping from draft orders. |
| default | The shipping carrier is a shipping from default orders. |
Option
| Field Name | Field Type | Description |
|---|
| name | String | The option name. |
| code | String | The option code. |
| reference | String | The option reference. |
| allow_free_shipping | Boolean | The option allows a free shipping flag indicator. Default: null. |
Address
| Field Name | Field Type | Description |
|---|
| zipcode | String | The address zipcode. Optional. |
| street | String | The address street. |
| number | String | The address number. Optional. |
| floor | String | The address floor. Brazil's complement. Optional. |
| locality | String | The address locality. Brazil's neighborhood. Optional. |
| city | String | The address city name. Optional. |
| reference | String | The address reference. Optional. |
| between_streets | String | The address between streets. Optional. |
| province | Province | The address province. Optional. |
| region | Region | The address Region. Optional. |
| country | Country | The address Country. Optional. |
Provice
| Field Name | Field Type | Description |
|---|
| name | String | The province name. |
| code | String | The province code. |
Region
| Field Name | Field Type | Description |
|---|
| name | String | The region name. |
| code | String | The region code. |
Country
| Field Name | Field Type | Description |
|---|
| name | String | The country name. |
| code | String | The country code. |
FulfillmentOrderPaginated
| Field Name | Field Type | Description |
|---|
| total | UnsignedInt | Total of FulfillmentOrder. |
| page | UnsignedInt | Current page. |
| per_page | UnsignedInt | Quantity of FulfillmentOrder per page. |
| results | FulfillmentOrder[] | List of fulfillment orders. |
Error
| Field Name | Field Type | Description |
|---|
| description | String | Http status description. |
| message | String | Error Message. |
Validation
| Field Name | Field Type | Description |
|---|
| description | String | Http status description. |
| messages | Message[] | List of inputs validation messages. |
Message
| Type | Description |
|---|
| String[] | The error message input. This value is dynamic. Eg.: "shipping.carrier.carrier_id": ["should not be empty", "must be a string"]. |
| Field Name | Field Type | Mandatory | Nullable | Description |
|---|
| assigned_location | FulfillmentOrderAssignedLocationInput | ✅ | ❌ | The fulfillment order assigned location. |
| line_items | FulfillmentOrderLineItemInput[] | ✅ | ❌ | The fulfillment order line item input list. |
| recipient | FulfillmentOrderRecipientInput | ✅ | ❌ | The fulfillment order recipient input. |
| destination | FulfillmentOrderDestinationInput | ✅ | ✅ | The fulfillment order destination input. |
| shipping | FulfillmentOrderShippingInput | ✅ | ✅ | The fulfillment order shipping input. |
| Field Name | Field Type | Mandatory | Nullable | Description |
|---|
| id | ID | ✅ | ❌ | The fulfillment order assigned location input identification. (ULID) |
| Field Name | Field Type | Mandatory | Nullable | Description |
|---|
| quantity | UnsignedInt | ✅ | ❌ | The fulfillment order line item input quantity. |
| order_line_item_id | ID | ✅ | ❌ | The order line item identification reference. |
| Field Name | Field Type | Mandatory | Nullable | Description |
|---|
| name | String | ✅ | ❌ | The fulfillment order recipient input name. |
| phone | String | ✅ | ✅ | The fulfillment order recipient input phone. |
| identifier | String | ✅ | ✅ | The fulfillment order recipient input identifier. |
| email | String | ❌ | ✅ | The fulfillment order recipient input email. |
| Field Name | Field Type | Mandatory | Nullable | Description |
|---|
| type | FulfillmentOrderShippingType | ✅ | ❌ | The fulfillment order shipping type. Eg.: pickup, ship. |
| carrier | CarrierInput | ✅ | ✅ | The fulfillment order shipping carrier input. |
| option | OptionInput | ✅ | ✅ | The fulfillment order shipping option input. |
| merchant_cost | MoneyInput | ✅ | ❌ | The fulfillment order merchant shipping cost. |
| consumer_cost | MoneyInput | ✅ | ❌ | The fulfillment order consumer shipping cost. |
| min_delivery_date | DateTime | ✅ | ✅ | The fulfillment order shipping min delivery date. |
| max_delivery_date | DateTime | ✅ | ✅ | The fulfillment order shipping max delivery date. |
| pickup_details | PickupDetailsInput | ✅ | ✅ | The fulfillment order shipping pickup details. |
| Field Name | Field Type | Mandatory | Nullable | Description |
|---|
| id | String | ✅ | ❌ | The shipping carrier input identification. Eg.: "1234", "correios", "oca". |
| code | CarrierCodeTypeInput | ✅ | ❌ | The shipping carrier input type. |
| app_id | String | ❌ | ✅ | The shipping carrier application identification. Default: null |
| Type | Description |
|---|
| api | The shipping carrier is a shipping method from carriers API. |
| custom | The shipping carrier is a shipping method from customs configured by merchant. |
| locale | The shipping carrier is a shipping method from locales (branchs) configured by merchant. |
| international | The shipping carrier is a shipping from international customs configured by merchant. |
| native | The shipping carrier is a shipping from a internal integration created by Nuvemshop/Tiendanube and configured by merchant. |
| draft | The shipping carrier is a shipping from draft orders. |
| default | The shipping carrier is a shipping from default orders. |
| Field Name | Field Type | Mandatory | Nullable | Description |
|---|
| code | String | ✅ | ❌ | The shipping option input code. Eg.: "pac", "sedex". |
| reference | String | ✅ | ✅ | The shipping option input reference. |
| allow_free_shipping | String | ❌ | ✅ | The shipping option input allows free shipping flag indicator. Default: false. |
| Field Name | Field Type | Mandatory | Nullable | Description |
|---|
| location_id | String | ✅ | ❌ | The shipping pickup details input identification. |
| name | String | ✅ | ❌ | The shipping pickup details input name. |
| address | AddreeInput | ✅ | ❌ | The shipping pickup details input address. |
| pickup_hours | PickupHourInput[] | ❌ | ❌ | The shipping pickup details input pickup hours. Default: []. |
| Field Name | Field Type | Mandatory | Nullable | Description |
|---|
| day | FulfillmentOrderPickupHourWeekday | ✅ | ❌ | The fulfillment order shipping pickup details the weekday. Eg.: MONDAY |
| start | String | ✅ | ❌ | The fulfillment order shipping pickup detail pickup hour the start hour. Eg.: 0800 |
| end | String | ✅ | ❌ | The fulfillment order shipping pickup detail pickup hour the end hour. Eg.: 1800 |
| Field Name | Field Type | Mandatory | Nullable | Description |
|---|
| free_shipping_info | FreeShippingInput | ❌ | ❌ | The shipping extra property input for free shipping information. |
| phone_required | Boolean | ❌ | ❌ | The shipping option requires a consumer phone number flag indicator. |
| id_required | Boolean | ❌ | ❌ | The shipping option requires a consumer document number flag indicator. |
| accepts_cod | Boolean | ❌ | ❌ | The shipping option accepts cash on delivery flag indicator. |
| show_time | Boolean | ❌ | ❌ | The shipping option must show the estimated delivery time flag indicator. |
| shippable | Boolean | ❌ | ❌ | The shipping option is shippable, meaning the package will be sent to the consumer or to the pickup point. |
| Field Name | Field Type | Mandatory | Nullable | Description |
|---|
| free_shipping_id | ID | ✅ | ❌ | The shipping free shipping info input free shipping identification input. |
| consumer_original_cost | Money | ✅ | ❌ | The shipping free shipping info input the consumer original shipping cost. |
| Field Name | Field Type | Mandatory | Nullable | Description |
|---|
| zipcode | String | ✅ | ✅ | The fulfillment order destination input zipcode. |
| street | String | ✅ | ❌ | The fulfillment order destination input street. |
| number | String | ✅ | ✅ | The fulfillment order destination input number. |
| floor | String | ✅ | ✅ | The fulfillment order destination input floor. |
| locality | String | ✅ | ✅ | The fulfillment order destination input locality. |
| city | String | ✅ | ✅ | The fulfillment order destination input city name. |
| reference | String | ✅ | ✅ | The fulfillment order destination input reference. |
| between_streets | String | ✅ | ✅ | The fulfillment order destination input between streets. |
| province | ProvinceInput | ✅ | ✅ | The fulfillment order destination input province. |
| region | RegionInput | ✅ | ✅ | The fulfillment order destination input region. |
| country | CountryInput | ✅ | ❌ | The fulfillment order destination input country. |
| Field Name | Field Type | Mandatory | Nullable | Description |
|---|
| status | FulfillmentOrderStatus | ✅ | ❌ | The fulfillment order status input status. |
| Field Name | Field Type | Mandatory | Nullable | Description |
|---|
| code | String | ✅ | ✅ | The fulfillment order tracking info input tracking number. |
| url | String | ✅ | ✅ | The fulfillment order tracking info input tracking number. |
| notify_customer | Boolean | ✅ | ❌ | Notify the customer about the fulfillment (the default value is false) |
| Field Name | Field Type | Mandatory | Nullable | Description |
|---|
| status | FulfillmentOrderTrackingEventStatus | ✅ | ❌ | The fulfillment order tracking event input status. |
| description | String | ✅ | ❌ | The fulfillment order tracking event input description. |
| address | String | ✅ | ✅ | The fulfillment order tracking event input address as one liner address. Ex: St. Julio 123, Ciudad, Argentina. |
| geolocation | FulfillmentOrderTrackingEventGeolocationInput | ✅ | ✅ | The fulfillment order tracking event geolocation input. |
| happened_at | DateTime | ✅ | ✅ | The fulfillment order tracking event input happened at the event. If null, the event was taken as now. |
| estimated_delivery_at | DateTime | ✅ | ✅ | The fulfillment order tracking event input estimated delivery date time to arrive. |
| Field Name | Field Type | Mandatory | Nullable | Description |
|---|
| latitude | Decimal | ✅ | ❌ | The fulfillment order tracking event geolocation latitude input. |
| longitude | Decimal | ✅ | ❌ | The fulfillment order tracking event geolocation longitude input. |
| Field Name | Field Type | Mandatory | Nullable | Description |
|---|
| value | Decimal | ✅ | ❌ | The money input value. |
| currency | String | ✅ | ❌ | The money input currency isocode. Eg.: ARS, BRL. |
| Field Name | Field Type | Mandatory | Nullable | Description |
|---|
| zipcode | String | ✅ | ✅ | The fulfillment order address input zipcode. |
| street | String | ✅ | ✅ | The fulfillment order address input street. |
| number | String | ✅ | ✅ | The fulfillment order address input number. |
| floor | String | ✅ | ✅ | The fulfillment order address input floor. |
| locality | String | ✅ | ✅ | The fulfillment order address input locality. |
| city | String | ✅ | ✅ | The fulfillment order address input city name. |
| reference | String | ✅ | ✅ | The fulfillment order address input reference. |
| between_streets | String | ✅ | ✅ | The fulfillment order address input between streets. |
| province | ProvinceInput | ✅ | ✅ | The fulfillment order address input province. |
| region | RegionInput | ✅ | ✅ | The fulfillment order address input region. |
| country | CountryInput | ✅ | ✅ | The fulfillment order address input country. |
| Field Name | Field Type | Mandatory | Nullable | Description |
|---|
| name | String | ✅ | ❌ | The province input name. |
| code | String | ✅ | ❌ | The province input code. |
| Field Name | Field Type | Mandatory | Nullable | Description |
|---|
| name | String | ✅ | ❌ | The region input name. |
| code | String | ✅ | ❌ | The region input code. |
| Field Name | Field Type | Mandatory | Nullable | Description |
|---|
| name | String | ✅ | ❌ | The country input name. |
| code | String | ✅ | ❌ | The country input code. |
Endpoints
GET /v1/{store_id}/orders/{order_id}/fulfillment-orders
Retrive all Order Fulfillments from a specific Order.
URL values
| Field name | Field Type | Mandatory | Description |
|---|
| store_id | String | ✅ | Store identifier |
| order_id | String | ✅ | Order identifier |
| Header | Field Type | Mandatory | Description |
|---|
| Authentication | String | ✅ | Bearer App token. Eg.: bearer {app_token} |
| Content-type | String | ✅ | The request content-type "application/json" |
Responses
HTTP 200 - Ok
| Type | Description |
|---|
| FulfillmentOrder[] | The List of Fulfillment Orders Response. |
GET /v1/1000/orders/123456/fulfillment-orders
[
{
"id": "01FHZXHK8PTP9FVK99Z66GXKKK",
"number": "123456",
"total_quantity": 12,
"total_weight": 12.12,
"total_price": {
"value": 123.45,
"currency": "BRL"
},
"assigned_location": {
"location_id": "01FHZXHK8PTP9FVK99Z66GXQTX",
"name": "Location name",
"address": {
"zipcode": "12910802",
"street": "Some Street",
"number": "100",
"floor": "Some Floor",
"locality": "Some Locality",
"city": "Some City",
"reference": "Some Reference",
"between_streets": "Some Between Streets",
"province": {
"code": "SP",
"name": "São Paulo"
},
"region": {
"code": "SE",
"name": "Sudeste"
},
"country": {
"code": "BR",
"name": "Brasil"
}
}
},
"line_items": [
{
"id": "01J1QCWJXGNX56JP0NCBS0G711",
"external_id": "123",
"quantity": 1,
"variant": {
"variant_id": "12345678"
},
"product": {
"product_id": "12345678"
},
"unit_price": {
"value": 123.45,
"currency": "BRL"
},
"unit_dimension": {
"weight": 1.23456,
"width": 12.34567,
"height": 12.34567,
"depth": 12.34567
},
"created_at": "2022-11-24T10:20:19+00:00",
"updated_at": "2022-11-24T10:20:19+00:00"
}
],
"recipient": {
"name": "Recipient name",
"phone": "11988864311",
"identifier": "11223344B"
},
"shipping": {
"type": "pickup|ship",
"carrier": {
"name": "Some Carrier Name",
"carrier_id": "12345",
"code": "api",
"app_id": "12345"
},
"option": {
"name": "Some Option Name",
"code": "some-option-code",
"reference": "some-option-ref",
"allow_free_shipping": true
},
"merchant_cost": {
"value": 123.14,
"currency": "BRL"
},
"consumer_cost": {
"value": 123.14,
"currency": "BRL"
},
"min_delivery_date": "2022-11-24T10:20:19+00:00",
"max_delivery_date": "2022-11-25T10:20:19+00:00",
"pickup_details": {
"location_id": "pickup-option-id",
"name": "Some option pickup detail name",
"address": {
"zipcode": "12910802",
"street": "Some Street",
"number": "100",
"floor": "Some Floor",
"locality": "Some Locality",
"city": "Some City",
"reference": "Some Reference",
"between_streets": "Some Between Streets",
"province": {
"name": "São Paulo",
"code": "SP"
},
"region": {
"name": "Sudeste",
"code": "SE"
},
"country": {
"name": "Brasil",
"code": "BR"
}
},
"pickup_hours": [
{
"day": "MONDAY",
"start": "0800",
"end": "1800"
}
]
},
"extras": {
"free_shipping_info": {
"free_shipping_id": "1234567",
"consumer_original_cost": {
"value": 12.34,
"currency": "BRL"
}
},
"phone_required": true,
"id_required": true,
"accepts_cod": true,
"show_time": true,
"shippable": true
}
},
"discounts": [
{
"type": "TOTAL_OF_DISCOUNTS",
"amount": {
"value": 20,
"currency": "BRL"
}
}
],
"destination": {
"zipcode": "12910802",
"street": "Some Street",
"number": "100",
"floor": "Some Floor",
"locality": "Some Locality",
"city": "Some City",
"reference": "Some Reference",
"between_streets": "Some Between Streets",
"province": {
"name": "São Paulo",
"code": "SP"
},
"region": {
"name": "Sudeste",
"code": "SE"
},
"country": {
"name": "Brasil",
"code": "BR"
}
},
"status": "PACKED",
"status_history": [
{
"from_status": "UNPACKED",
"to_status": "PACKED",
"happened_at": "2022-11-24T10:20:19+00:00",
"created_at": "2022-11-24T10:20:19+00:00"
}
],
"tracking_info": {
"url": "https://tracking-url.com",
"code": "BDJ9999"
},
"tracking_info_history": [
{
"from_tracking_info": {
"url": null,
"code": null
},
"to_tracking_info": {
"url": "https://tracking-url.com",
"code": "BDJ9999"
},
"happened_at": "2022-11-24T10:20:19+00:00",
"created_at": "2022-11-24T11:29:57.742Z",
"app_id": "1",
"user_id": "1"
}
],
"tracking_events": [
{
"id": "01FHZXHK8PTP9FVK99Z66GXJIO",
"status": "dispatched",
"description": "The package was dispatched",
"address": "St. Poul 123, Ciudad - Argentina 1290",
"geolocation": {
"longitude": 73.856077,
"latitude": 40.848447
},
"happened_at": "2022-11-24T10:20:19+00:00",
"estimated_delivery_at": "2022-11-24T10:20:19+00:00",
"created_at": "2022-11-24T10:20:19+00:00",
"updated_at": "2022-11-24T10:20:19+00:00"
}
],
"labels": [
{
"id": "01GSB6KZXT0RTBA0CD4M4WXBSR",
"status": "READY_TO_USE",
"status_history": [
{
"from_status": null,
"to_status": "STARTED",
"reason": null,
"app_id": "12345",
"user_id": "67890",
"happened_at": "2022-11-24T10:20:19+00:00",
"created_at": "2022-11-24T10:20:19+00:00"
},
{
"from_status": "STARTED",
"to_status": "IN_PROGRESS",
"reason": null,
"app_id": "12345",
"user_id": "67890",
"happened_at": "2022-11-24T10:25:19+00:00",
"created_at": "2022-11-24T10:25:19+00:00"
},
{
"from_status": "IN_PROGRESS",
"to_status": "READY_TO_USE",
"reason": null,
"app_id": "12345",
"user_id": "67890",
"happened_at": "2022-11-24T10:30:19+00:00",
"created_at": "2022-11-24T10:30:19+00:00"
}
],
"documents": [
{
"file_name": "label_123.pdf",
"type": "LABEL",
"format": "PDF",
"size": 1024,
"url": "https://signed-url.com/file.pdf",
"created_at": "2022-11-24T10:30:19+00:00",
"updated_at": "2022-11-24T10:30:19+00:00"
}
],
"requested_by": {
"app_id": "12345",
"user_id": "67890"
},
"created_at": "2022-11-24T10:20:19+00:00",
"updated_at": "2022-11-24T10:30:19+00:00"
}
],
"fulfilled_at": null,
"created_at": "2022-11-24T10:20:19+00:00",
"updated_at": "2022-11-24T10:20:19+00:00"
}
]
HTTP 401 - Unauthorized
| Type | Description |
|---|
| Error | The Unauthorized Error Response |
GET /v1/{store_id}/orders/{order_id}/fulfillment-orders/{fulfillment_order_id}
Get a Fulfillment Order By Identifier
URL values
| Field name | Field Type | Mandatory | Description |
|---|
| store_id | String | ✅ | Store identifier |
| order_id | String | ✅ | Order identifier |
| fulfillment_order_id | String | ✅ | Fulfillment Order Identifier |
| Header | Field Type | Mandatory | Description |
|---|
| Authentication | String | ✅ | Bearer App token. Eg.: bearer {app_token} |
| Content-type | String | ✅ | The request content-type "application/json" |
Responses
HTTP 200 - Ok
| Type | Description |
|---|
| FulfillmentOrder | The Fulfillment Order Response. |
GET /v1/1000/orders/123456/fulfillment-orders/01FHZXHK8PTP9FVK99Z66GXASS
{
"id": "01FHZXHK8PTP9FVK99Z66GXASS",
"number": "123456",
"total_quantity": 12,
"total_weight": 12.12,
"total_price": {
"value": 123.45,
"currency": "BRL"
},
"assigned_location": {
"location_id": "01FHZXHK8PTP9FVK99Z66GXQTX",
"name": "Location name",
"address": {
"zipcode": "12910802",
"street": "Some Street",
"number": "100",
"floor": "Some Floor",
"locality": "Some Locality",
"city": "Some City",
"reference": "Some Reference",
"between_streets": "Some Between Streets",
"province": {
"code": "SP",
"name": "São Paulo"
},
"region": {
"code": "SE",
"name": "Sudeste"
},
"country": {
"code": "BR",
"name": "Brasil"
}
}
},
"line_items": [
{
"quantity": 1,
"variant": {
"variant_id": "12345678"
},
"product": {
"product_id": "12345678"
},
"unit_price": {
"value": 123.45,
"currency": "BRL"
},
"unit_dimension": {
"weight": 1.23456,
"width": 12.34567,
"height": 12.34567,
"depth": 12.34567
},
"created_at": "2022-11-24T10:20:19+00:00",
"updated_at": "2022-11-24T10:20:19+00:00"
}
],
"recipient": {
"name": "Recipient name",
"phone": "11988864311",
"identifier": "11223344B",
"allow_free_shipping": false
},
"shipping": {
"type": "pickup|ship",
"carrier": {
"name": "Some Carrier Name",
"code": "api",
"carrier_id": "12345",
"app_id": "12345"
},
"option": {
"name": "Some Option Name",
"code": "some-option-code",
"reference": "some-option-ref"
},
"merchant_cost": {
"value": 123.14,
"currency": "BRL"
},
"consumer_cost": {
"value": 123.14,
"currency": "BRL"
},
"min_delivery_date": "2022-11-24T10:20:19+00:00",
"max_delivery_date": "2022-11-25T10:20:19+00:00",
"pickup_details": {
"location_id": "pickup-option-id",
"name": "Some option pickup detail name",
"address": {
"zipcode": "12910802",
"street": "Some Street",
"number": "100",
"floor": "Some Floor",
"locality": "Some Locality",
"city": "Some City",
"reference": "Some Reference",
"between_streets": "Some Between Streets",
"province": {
"name": "São Paulo",
"code": "SP"
},
"region": {
"name": "Sudeste",
"code": "SE"
},
"country": {
"name": "Brasil",
"code": "BR"
}
},
"pickup_hours": [
{
"day": "MONDAY",
"start": "0800",
"end": "1800"
}
],
"extras": {
"free_shipping_info": {
"free_shipping_id": "1234567",
"consumer_original_cost": {
"value": 12.34,
"currency": "BRL"
}
},
"phone_required": true,
"id_required": true,
"accepts_cod": true,
"show_time": true,
"shippable": true
}
}
},
"destination": {
"zipcode": "12910802",
"street": "Some Street",
"number": "100",
"floor": "Some Floor",
"locality": "Some Locality",
"city": "Some City",
"reference": "Some Reference",
"between_streets": "Some Between Streets",
"province": {
"name": "São Paulo",
"code": "SP"
},
"region": {
"name": "Sudeste",
"code": "SE"
},
"country": {
"name": "Brasil",
"code": "BR"
}
},
"status": "PACKED",
"status_history": [
{
"from_status": "UNPACKED",
"to_status": "PACKED",
"happened_at": "2022-11-24T10:20:19+00:00",
"created_at": "2022-11-24T10:20:19+00:00"
}
],
"tracking_info": {
"url": "https://tracking-url.com",
"code": "BDJ9999"
},
"tracking_info_history": [
{
"from_tracking_info": {
"url": null,
"code": null
},
"to_tracking_info": {
"url": "https://tracking-url.com",
"code": "BDJ9999"
},
"happened_at": "2022-11-24T10:20:19+00:00",
"created_at": "2022-11-24T11:29:57.742Z",
"app_id": "1",
"user_id": "1"
}
],
"tracking_events": [
{
"id": "01FHZXHK8PTP9FVK99Z66GXJIO",
"status": "dispatched",
"description": "The package was dispatched",
"address": "St. Paul 123, Ciudad - Argentina 1290",
"geolocation": {
"longitude": 73.856077,
"latitude": 40.848447
},
"happened_at": "2022-11-24T10:20:19+00:00",
"estimated_delivery_at": "2022-11-24T10:20:19+00:00",
"created_at": "2022-11-24T10:20:19+00:00",
"updated_at": "2022-11-24T10:20:19+00:00"
}
],
"labels": [
{
"id": "01GSB6KZXT0RTBA0CD4M4WXBSR",
"status": "READY_TO_USE",
"status_history": [
{
"from_status": null,
"to_status": "STARTED",
"reason": null,
"app_id": "12345",
"user_id": "67890",
"happened_at": "2022-11-24T10:20:19+00:00",
"created_at": "2022-11-24T10:20:19+00:00"
},
{
"from_status": "STARTED",
"to_status": "IN_PROGRESS",
"reason": null,
"app_id": "12345",
"user_id": "67890",
"happened_at": "2022-11-24T10:25:19+00:00",
"created_at": "2022-11-24T10:25:19+00:00"
},
{
"from_status": "IN_PROGRESS",
"to_status": "READY_TO_USE",
"reason": null,
"app_id": "12345",
"user_id": "67890",
"happened_at": "2022-11-24T10:30:19+00:00",
"created_at": "2022-11-24T10:30:19+00:00"
}
],
"documents": [
{
"file_name": "label_123.pdf",
"type": "LABEL",
"format": "PDF",
"size": 1024,
"url": "https://signed-url.com/file.pdf",
"created_at": "2022-11-24T10:30:19+00:00",
"updated_at": "2022-11-24T10:30:19+00:00"
}
],
"requested_by": {
"app_id": "12345",
"user_id": "67890"
},
"created_at": "2022-11-24T10:20:19+00:00",
"updated_at": "2022-11-24T10:30:19+00:00"
}
],
"fulfilled_at": "2022-11-24T10:20:19+00:00",
"created_at": "2022-11-24T10:20:19+00:00",
"updated_at": "2022-11-24T10:20:19+00:00"
}
HTTP 401 - Unauthorized
| Type | Description |
|---|
| Error | The Unauthorized Error Response |
HTTP 404 - Not Found
| Type | Description |
|---|
| Error | The Not Found Fulfillment Order Error Response |
DELETE /v1/{store_id}/orders/{order_id}/fulfillment-orders/{fulfillment_order_id}
Delete Fulfillment Order By Identifier
URL values
| Field name | Field Type | Mandatory | Description |
|---|
| store_id | String | ✅ | Store identifier |
| order_id | String | ✅ | Order identifier |
| fulfillment_order_id | String | ✅ | Fulfillment Order Identifier |
| Header | Field Type | Mandatory | Description |
|---|
| Authentication | String | ✅ | Bearer App token. Eg.: bearer {app_token} |
| Content-type | String | ✅ | The request content-type "application/json" |
Responses
HTTP 204 - No Content
DELETE /v1/1000/orders/123456/fulfillment-orders/01FHZXHK8PTP9FVK99Z66GXASS
HTTP 400 - Bad Request
| Type | Description |
|---|
| Error | The Fulfillment Order Delete Error Response |
HTTP 401 - Unauthorized
| Type | Description |
|---|
| Error | The Unauthorized Error Response |
HTTP 404 - Not Found
| Type | Description |
|---|
| Error | The Not Found Fulfillment Order Error Response |
PATCH /v1/{store_id}/orders/{order_id}/fulfillment-orders/{fulfillment_order_id}
Update Fulfillment Order Status, Tracking Info, Destination, Recipient, Shipping, Assigned Location
URL values
| Field name | Field Type | Mandatory | Description |
|---|
| store_id | String | ✅ | Store identifier |
| order_id | String | ✅ | Order identifier |
| fulfillment_order_id | String | ✅ | Fulfillment Order Identifier |
| Header | Field Type | Mandatory | Description |
|---|
| Authentication | String | ✅ | Bearer App token. Eg.: bearer {app_token} |
| Content-type | String | ✅ | The request content-type "application/json" |
Notes
- Parameters are sent in body, JSON format
- FulfillmentOrderStatusInput or and FulfillmentOrderTrackingInfoInput or and FulfillmentOrderDestinationInput or and FulfillmentOrderShippingInput or and FulfillmentOrderRecipientInput or and FulfillmentOrderAssignedLocationInput
- Fulfillment Order Already sent Cannot be Update Destination Information
- Fulfillment Order Already sent Cannot be Update Shipping Information
- Fulfillment Order Already sent Cannot be Update Recipient Information
- Fulfillment Order Already packed or sent Cannot be Update Assigned Location Information
- If the status is DELIVERED, the fulfillment order will be marked as fulfilled. This means the fulfilled_at field will be filled with the current date and time.
Request Payload
| Type | Description |
|---|
| FulfillmentOrderInput | The Fulfillment Order Input. |
{
"status": "PACKED",
"tracking_info": {
"code": "BR123123123AA",
"url": "https://www.correios.com.br/BB123123123AA",
"notify_customer": true
},
"destination": {
"zipcode": "12910802",
"street": "Some Street",
"number": "100",
"floor": "Some Floor",
"locality": "Some Locality",
"city": "Some City",
"reference": "Some Reference",
"between_streets": "Some Between Streets",
"province": {
"code": "SP"
},
"region": {
"code": "SP"
},
"country": {
"code": "BR"
}
},
"shipping": {
"type": "pickup|ship",
"carrier": {
"carrier_id": "12345",
"code": "api",
"app_id": "12345"
},
"option": {
"code": "some-option-code",
"reference": "some-option-ref",
"allow_free_shipping": true
},
"merchant_cost": {
"value": 123.14,
"currency": "BRL"
},
"consumer_cost": {
"value": 123.14,
"currency": "BRL"
},
"min_delivery_date": "2022-11-24T10:20:19+00:00",
"max_delivery_date": "2022-11-25T10:20:19+00:00",
"pickup_details": {
"location_id": "pickup-option-id",
"name": "Some option pickup detail name",
"address": {
"zipcode": "12910802",
"street": "Some Street",
"number": "100",
"floor": "Some Floor",
"locality": "Some Locality",
"city": "Some City",
"reference": "Some Reference",
"between_streets": "Some Between Streets",
"province": {
"code": "SP"
},
"region": {
"code": "SE"
},
"country": {
"code": "BR"
}
},
"pickup_hours": [
{
"day": "MONDAY",
"start": "0800",
"end": "1800"
}
]
},
"extras": {
"free_shipping_info": {
"free_shipping_id": "1234567",
"consumer_original_cost": {
"value": 12.34,
"currency": "BRL"
}
},
"phone_required": true,
"id_required": true,
"accepts_cod": true,
"show_time": true,
"shippable": true
}
},
"recipient": {
"name": "Some Name",
"phone": "11988864311",
"identifier": "44112233"
},
"assigned_location": {
"location_id": "01ARZ3NDEKTSV4RRFFQ69G5DAD"
}
}
Responses
HTTP 200 - Ok
| Type | Description |
|---|
| FulfillmentOrder | The Fulfillment Order Response. |
PATCH /v1/1000/orders/123456/fulfillment-orders/01ARZ3NDEKTSV4RRFFQ69G5FAV
{
"id": "01ARZ3NDEKTSV4RRFFQ69G5FAV",
"number": "123456",
"status": "PACKED",
"status_history": [
{
"from_status": "UNPACKED",
"to_status": "PACKED",
"happened_at": "2022-11-24T10:20:19+00:00",
"created_at": "2022-11-24T10:20:19+00:00"
}
],
"fulfilled_at": "2022-11-24T10:20:19+00:00",
"tracking_info": {
"code": "BR123123123AA",
"url": "https://www.correios.com.br/BB123123123AA",
"notify_customer": true
},
"tracking_info_history": [
{
"from_tracking_info": {
"url": null,
"code": null
},
"to_tracking_info": {
"code": "BR123123123AA",
"url": "https://www.correios.com.br/BB123123123AA",
},
"happened_at": "2022-11-24T10:20:19+00:00",
"created_at": "2022-11-24T11:29:57.742Z",
"app_id": "1",
"user_id": "1"
}
],
"destination": {
"zipcode": "12910802",
"street": "Some Street",
"number": "100",
"floor": "Some Floor",
"locality": "Some Locality",
"city": "Some City",
"reference": "Some Reference",
"between_streets": "Some Between Streets",
"province": {
"name": "São Paulo",
"code": "SP"
},
"region": {
"name": "Sudeste",
"code": "SE"
},
"country": {
"name": "Brasil",
"code": "BR"
},
},
"shipping": {
"type": "pickup|ship",
"carrier": {
"carrier_id": "12345",
"code": "api",
"name": "Same Carrier Name",
"app_id": "12345"
},
"option": {
"code": "some-option-code",
"reference": "some-option-ref",
"name": "Same Option Name",
"allow_free_shipping": true
},
"merchant_cost": {
"value": 123.14,
"currency": "BRL"
},
"consumer_cost": {
"value": 123.14,
"currency": "BRL"
},
"min_delivery_date": "2022-11-24T10:20:19+00:00",
"max_delivery_date": "2022-11-25T10:20:19+00:00",
"pickup_details": {
"location_id": "pickup-option-id",
"name": "Some option pickup detail name",
"address": {
"zipcode": "12910802",
"street": "Some Street",
"number": "100",
"floor": "Some Floor",
"locality": "Some Locality",
"city": "Some City",
"reference": "Some Reference",
"between_streets": "Some Between Streets",
"province": {
"code": "SP",
"name": "São Paulo"
},
"region": {
"code": "SE",
"name": "Sudeste"
},
"country": {
"code": "BR",
"name": "Brasil"
}
},
"pickup_hours": [
{
"day": "MONDAY",
"start": "0800",
"end": "1800"
}
]
},
"extras": {
"free_shipping_info": {
"free_shipping_id": "1234567",
"consumer_original_cost": {
"value": 12.34,
"currency": "BRL"
}
},
"phone_required": true,
"id_required": true,
"accepts_cod": true,
"show_time": true,
"shippable": true
}
},
"recipient": {
"name": "Some Name",
"phone": "11988864311",
"identifier": "44112233"
},
"assigned_location": {
"location_id": "01ARZ3NDEKTSV4RRFFQ69G5DAD",
"name": "Location name",
"address": {
"zipcode": "12910802",
"street": "Some Street",
"number": "100",
"floor": "Some Floor",
"locality": "Some Locality",
"city": "Some City",
"reference": "Some Reference",
"between_streets": "Some Between Streets",
"province": {
"code": "SP",
"name": "São o"
},
"region": {
"code": "SE",
"name": "Sudeste"
},
"country": {
"code": "BR",
"name": "Brasil"
}
}
},
"created_at": "2022-11-24T10:20:19+00:00",
"updated_at": "2022-11-24T10:20:19+00:00"
}
HTTP 400 - Bad Request
| Type | Description |
|---|
| Error | The Fulfillment Order Update Error Response |
HTTP 401 - Unauthorized
| Type | Description |
|---|
| Error | The Unauthorized Response |
POST /v1/{store_id}/orders/{order_id}/fulfillment-orders/{fulfillment_order_id}/tracking-events
Create Fulfillment Order Tracking Event
URL values
| Field name | Field Type | Mandatory | Description |
|---|
| store_id | String | ✅ | Store identifier |
| order_id | String | ✅ | Order identifier |
| fulfillment_order_id | String | ✅ | Fulfillment Order Identifier |
| Header | Field Type | Mandatory | Description |
|---|
| Authentication | String | ✅ | Bearer App token. Eg.: bearer {app_token} |
| Content-type | String | ✅ | The request content-type "application/json" |
Notes
- Parameters are sent in body, JSON format.
- FulfillmentOrdeTrackingEventInput.
- Fulfillment Order Must be Already DISPATCHED.
- If the status is DELIVERED, the fulfillment order will be marked as DELIVERED and fulfilled. This means the fulfilled_at field will be filled with the current date and time.
- Tracking event will be limited to a maximum of 100 events. An additional 101st event may be delivered.
- Tracking event must differ from the previous one.
Request Payload
| Type | Description |
|---|
| FulfillmentOrderTrackingEventInput | The Fulfillment Order Tracking Event Input. |
{
"status": "dispatched",
"description": "The package was dispatched",
"address": "St. Paul 123, São Paulo - Brazil 02910802",
"geolocation": {
"longitude": 73.856077,
"latitude": 40.848447
},
"happened_at": "2022-11-24T10:20:19+00:00",
"estimated_delivery_at": "2022-11-24T10:20:19+00:00"
}
Responses
HTTP 201 - Created
| Type | Description |
|---|
| FulfillmentOrderTrackingEvent | The Fulfillment Order Tracking Event Response. |
POST /v1/1000/orders/123456/fulfillment-orders/01ARZ3NDEKTSV4RRFFQ69G5FAV/tracking-events
{
"id": "01FHZXHK8PTP9FVK99Z66GXJIO",
"status": "dispatched",
"description": "The package was dispatched",
"address": "St. Paul 123, São Paulo - Brazil 02910802",
"geolocation": {
"longitude": 73.856077,
"latitude": 40.848447
},
"happened_at": "2022-11-24T10:20:19+00:00",
"estimated_delivery_at": "2022-11-24T10:20:19+00:00",
"created_at": "2022-11-24T10:20:19+00:00",
"updated_at": "2022-11-24T10:20:19+00:00"
}
HTTP 400 - Bad Request
| Type | Description |
|---|
| Error | The Fulfillment Order Tracking Event Create Error Response |
| Error | The tracking event must not be identical to an existing tracking event |
| Error | Tracking events has reached the limit |
HTTP 401 - Unauthorized
| Type | Description |
|---|
| Error | The Unauthorized Response |
Duplicate tracking event rules
The API enforces specific rules to detect and reject duplicate tracking events.
A tracking event is considered identical when it has the same:
- status
- description
- address
- geolocation (latitude and longitude)
- happened_at (if provided)
- estimated_delivery_at (if provided)
Time window logic
- When
happened_at is provided: identical events with a time difference of 60 seconds or less are treated as duplicates and rejected.
If the time difference is greater than 60 seconds, the new event is accepted as distinct.
- When
happened_at is not provided: any identical event is rejected immediately, without a time window.
Error message
Duplicate tracking events are rejected with HTTP 400 and the message:
The tracking event must not be identical to an existing tracking event
PUT /v1/{store_id}/orders/{order_id}/fulfillment-orders/{fulfillment_order_id}/tracking-events/{fulfillment_order_tracking_event_id}
Update Fulfillment Order Tracking Event
URL values
| Field name | Field Type | Mandatory | Description |
|---|
| store_id | String | ✅ | Store identifier |
| order_id | String | ✅ | Order identifier |
| fulfillment_order_id | String | ✅ | Fulfillment Order Identifier |
| fulfillment_order_tracking_event_id | String | ✅ | Fulfillment Order Tracking Event Identifier |
| Header | Field Type | Mandatory | Description |
|---|
| Authentication | String | ✅ | Bearer App token. Eg.: bearer {app_token} |
| Content-type | String | ✅ | The request content-type "application/json" |
Notes
- Parameters are sent in body, JSON format
- FulfillmentOrdeTrackingEventInput
- Fulfillment Order Must be Already DISPATCHED and not DELIVERED
- If the status is DELIVERED, the fulfillment order will be marked as DELIVERED and fulfilled. This means the fulfilled_at field will be filled with the current date and time.
Request Payload
| Type | Description |
|---|
| FulfillmentOrderTrackingEventInput | The Fulfillment Order Tracking Event Input. |
{
"status": "in_transit",
"description": "The package was sent to cd address.",
"address": "St. Paul 123, São Paulo - Brazil 02910802",
"geolocation": {
"longitude": 73.856077,
"latitude": 40.848447
},
"happened_at": "2022-11-24T10:20:19+00:00",
"estimated_delivery_at": "2022-11-24T10:20:19+00:00"
}
Responses
HTTP 200 - Ok
| Type | Description |
|---|
| FulfillmentOrderTrackingEvent | The Fulfillment Order Tracking Event Response. |
PUT /v1/1000/orders/123456/fulfillment-orders/01ARZ3NDEKTSV4RRFFQ69G5FAV/tracking-events/01FHZXHK8PTP9FVK99Z66GXJIO
{
"id": "01FHZXHK8PTP9FVK99Z66GXJIO",
"status": "in_transit",
"description": "The package was sent to cd address.",
"address": "St. Paul 123, São Paulo - Brazil 02910802",
"geolocation": {
"longitude": 73.856077,
"latitude": 40.848447
},
"happened_at": "2022-11-24T10:20:19+00:00",
"estimated_delivery_at": "2022-11-24T10:20:19+00:00",
"created_at": "2022-11-24T10:20:19+00:00",
"updated_at": "2022-11-24T10:20:19+00:00"
}
HTTP 400 - Bad Request
| Type | Description |
|---|
| Error | The Fulfillment Order Tracking Event Update Error Response |
HTTP 401 - Unauthorized
| Type | Description |
|---|
| Error | The Unauthorized Response |
HTTP 404 - Not Found
| Type | Description |
|---|
| Error | The Not Found Fulfillment Order or Fulfillment Order Tracking Event Error Response |
DELETE /v1/{store_id}/orders/{order_id}/fulfillment-orders/{fulfillment_order_id}/tracking-events/{fulfillment_order_tracking_event_id}
DELETE Fulfillment Order Tracking Event
URL values
| Field name | Field Type | Mandatory | Description |
|---|
| store_id | String | ✅ | Store identifier |
| order_id | String | ✅ | Order identifier |
| fulfillment_order_id | String | ✅ | Fulfillment Order Identifier |
| fulfillment_order_tracking_event_id | String | ✅ | Fulfillment Order Tracking Event Identifier |
| Header | Field Type | Mandatory | Description |
|---|
| Authentication | String | ✅ | Bearer App token. Eg.: bearer {app_token} |
| Content-type | String | ✅ | The request content-type "application/json" |
Notes
- Fulfillment Order Must be Already DISPATCHED and not DELIVERED
Responses
HTTP 204 - Not Content
DELETE /v1/1000/orders/123456/fulfillment-orders/01ARZ3NDEKTSV4RRFFQ69G5FAV/tracking-events/01FHZXHK8PTP9FVK99Z66GXJIO
HTTP 400 - Bad Request
| Type | Description |
|---|
| Error | The Fulfillment Order Tracking Event Delete Error Response |
HTTP 401 - Unauthorized
| Type | Description |
|---|
| Error | The Unauthorized Response |
HTTP 404 - Not Found
| Type | Description |
|---|
| Error | The Not Found Fulfillment Order or Fulfillment Order Tracking Event Error Response |
GET /v1/{store_id}/orders/{order_id}/fulfillment-orders/{fulfillment_order_id}/tracking-events
GET All Fulfillment Order Tracking Events By Fulfillment Order
URL values
| Field name | Field Type | Mandatory | Description |
|---|
| store_id | String | ✅ | Store identifier |
| order_id | String | ✅ | Order identifier |
| fulfillment_order_id | String | ✅ | Fulfillment Order Identifier |
| Header | Field Type | Mandatory | Description |
|---|
| Authentication | String | ✅ | Bearer App token. Eg.: bearer {app_token} |
| Content-type | String | ✅ | The request content-type "application/json" |
Responses
HTTP 200 - Ok
| Type | Description |
|---|
| FulfillmentOrderTrackingEvent[] | List of Fulfillment Order Tracking Events Response. |
GET /v1/1000/orders/123456/fulfillment-orders/01ARZ3NDEKTSV4RRFFQ69G5FAV/tracking-events
[
{
"id": "01FHZXHK8PTP9FVK99Z66GXJIO",
"status": "dispatched",
"description": "The package was dispatched",
"address": "St. Paul 123, São Paulo - Brazil 02910802",
"geolocation": {
"longitude": 73.856077,
"latitude": 40.848447
},
"happened_at": "2022-11-24T10:20:19+00:00",
"estimated_delivery_at": "2022-11-24T10:20:19+00:00",
"created_at": "2022-11-24T10:20:19+00:00",
"updated_at": "2022-11-24T10:20:19+00:00"
}
]
HTTP 401 - Unauthorized
| Type | Description |
|---|
| Error | The Unauthorized Response |
HTTP 404 - Not Found
| Type | Description |
|---|
| Error | The Not Found Fulfillment Order Error Response |
GET /v1/{store_id}/orders/{order_id}/fulfillment-orders/{fulfillment_order_id}/tracking-events/{fulfillment_order_tracking_event_id}
GET Fulfillment Order Tracking Event
URL values
| Field name | Field Type | Mandatory | Description |
|---|
| store_id | String | ✅ | Store identifier |
| order_id | String | ✅ | Order identifier |
| fulfillment_order_id | String | ✅ | Fulfillment Order Identifier |
| fulfillment_order_tracking_event_id | String | ✅ | Fulfillment Order Tracking Event Identifier |
| Header | Field Type | Mandatory | Description |
|---|
| Authentication | String | ✅ | Bearer App token. Eg.: bearer {app_token} |
| Content-type | String | ✅ | The request content-type "application/json" |
Responses
HTTP 200 - Ok
| Type | Description |
|---|
| FulfillmentOrderTrackingEvent | List of Fulfillment Order Tracking Events Response. |
GET /v1/1000/orders/123456/fulfillment-orders/01ARZ3NDEKTSV4RRFFQ69G5FAV/tracking-events/01FHZXHK8PTP9FVK99Z66GXJIO
{
"id": "01FHZXHK8PTP9FVK99Z66GXJIO",
"status": "dispatched",
"description": "The package was dispatched",
"address": "St. Paul 123, São Paulo - Brazil 02910802",
"geolocation": {
"longitude": 73.856077,
"latitude": 40.848447
},
"happened_at": "2022-11-24T10:20:19+00:00",
"estimated_delivery_at": "2022-11-24T10:20:19+00:00",
"created_at": "2022-11-24T10:20:19+00:00",
"updated_at": "2022-11-24T10:20:19+00:00"
}
HTTP 401 - Unauthorized
| Type | Description |
|---|
| Error | The Unauthorized Response |
HTTP 404 - Not Found
| Type | Description |
|---|
| Error | The Not Found Fulfillment Order or Fulfillment Order Tracking Event Error Response |
Labels API
The Labels API enables the asynchronous creation, status tracking, and controlled download of shipping labels for Fulfillment Orders.
Instead of generating labels directly, the API coordinates the label request lifecycle between Labels API and third-party apps (shipping carriers). Once labels are requested, they are processed by the partner app and made available for download by secure URLs managed by Nuvemshop.
This API provides:
- Full label lifecycle management (creation, processing, download, failure/cancellation)
- Detailed status history for audit and error handling
- Webhook support for tracking label updates
- Integration with shipping apps by callback_labels_url
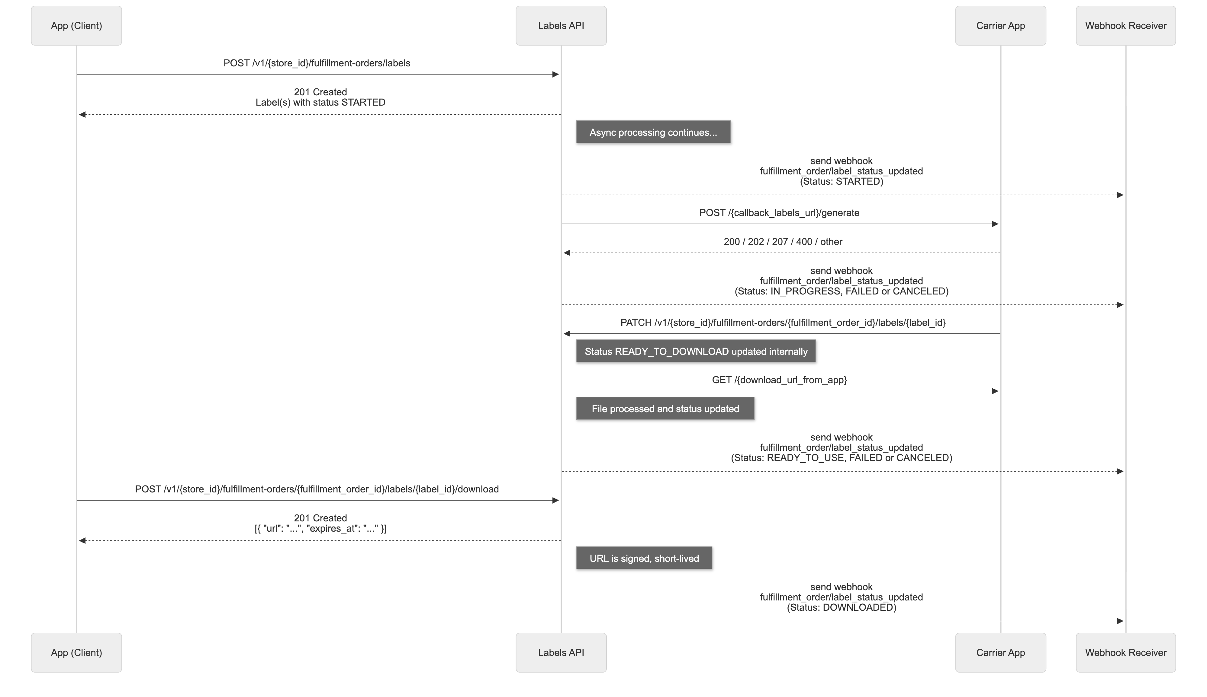
Workflow Overview
Below is a high-level view of how the Labels API orchestrates the label generation process asynchronously with carrier apps:

Properties
FulfillmentOrderLabel
| Field Name | Field Type | Description |
|---|
| id | ID | The unique label identification (ULID) |
| status | FulfillmentOrderLabelStatus | The current label status |
| status_history | FulfillmentOrderLabelStatusHistory[] | The label status update history. Default: [] |
| documents | FulfillmentOrderLabelDocument[] | The label documents list. Default: [] |
| requested_by | FulfillmentOrderLabelRequestedBy | Identification of who requested the label creation |
| created_at | DateTime | Date when the label was created in ISO 8601 format |
| updated_at | DateTime | Date when the label was last updated in ISO 8601 format |
FulfillmentOrderLabelStatus
| Type | Description |
|---|
| STARTED | Request initiated, awaiting processing by the app |
| IN_PROGRESS | App received the request and is processing the label |
| READY_TO_DOWNLOAD | Label generated by carrier, ready for internal download by Labels API |
| READY_TO_USE | Label already downloaded internally and available for use |
| DOWNLOADED | The label was downloaded by Labels API |
| FAILED | Processing failed |
| CANCELED | Label was canceled |
Webhook behavior:
All label status updates are notified by the webhook fulfillment_order/label_status_updated.
However, the intermediate status READY_TO_DOWNLOAD is internal only and not notified by webhook. This status is used during internal processing, and only after successful validation or failure, the next webhook is sent with the final status.
Status Workflow Rules:
- Expected Flow:
STARTED → IN_PROGRESS → [FAILED | CANCELED | READY_TO_USE] → DOWNLOADED
- Final Status Restriction: Labels in final statuses (
FAILED, CANCELED, READY_TO_USE, DOWNLOADED) cannot accept further status updates
- CANCELED Exception:
CANCELED status can be applied at any point in the workflow, except when the label is in READY_TO_DOWNLOAD (internal processing)
- No Backward Flow: Status updates cannot move backward to previous statuses or skip intermediate statuses
- Automatic Timeout: Labels that remain in
STARTED or IN_PROGRESS status for more than 30 minutes will be automatically marked as FAILED
FulfillmentOrderLabelStatusHistory
| Field Name | Field Type | Description |
|---|
| from_status | FulfillmentOrderLabelStatus | The previous label status. Nullable |
| to_status | FulfillmentOrderLabelStatus | The new label status |
| reason | FulfillmentOrderLabelStatusReason | The reason for failure status update (required for FAILED/CANCELED) |
| app_id | String | The app identification that made the update |
| user_id | String | The user identification that made the update |
| happened_at | DateTime | Date when the status update happened in ISO 8601 format |
| created_at | DateTime | Date when the record was created in ISO 8601 format |
FulfillmentOrderLabelStatusReason
| Field Name | Field Type | Description |
|---|
| type | FulfillmentOrderLabelStatusReasonType | The type of status reason |
| message | String | Descriptive message for the reason |
FulfillmentOrderLabelStatusReasonType
| Type | Description |
|---|
| AUTHORIZATION_ERROR | Permission errors |
| BALANCE_ERROR | Insufficient balance |
| CARRIER_ERROR | Unmapped carrier error |
| CARRIER_UNAVAILABLE_ERROR | Carrier unavailable |
| INSUFFICIENT_FUND_ERROR | Insufficient funds |
| LIMIT_ERROR | Limit reached (daily, quantity, etc.) |
| OTHER_ERROR | Generic error without categorization |
FulfillmentOrderLabelDocument
| Field Name | Field Type | Description |
|---|
| file_name | String | The label file name |
| type | FulfillmentOrderLabelDocumentType | The document type |
| format | FulfillmentOrderLabelDocumentFormatType | The technical format |
| size | Number | The file size in bytes. Nullable |
| url | String | The URL for document download. Nullable |
| created_at | DateTime | Date when the document was created in ISO 8601 format |
| updated_at | DateTime | Date when the document was last updated in ISO 8601 format |
FulfillmentOrderLabelDocumentType
| Type | Description |
|---|
| LABEL | Shipping label |
| CONTENT_DECLARATION | Shipping label content declaration |
| Type | Description |
|---|
| PDF | PDF format document |
| TXT | Plain text document |
| ZPL | Zebra printing format (ZPL) |
| HTML | HTML document |
| XML | XML document |
FulfillmentOrderLabelRequestedBy
| Field Name | Field Type | Description |
|---|
| app_id | String | The app identification that requested the label |
| user_id | String | The user identification that requested the label. Nullable |
CreateFulfillmentOrderLabelsRequest
| Field Name | Field Type | Mandatory | Nullable | Description |
|---|
| id | ID | ✅ | ❌ | The fulfillment order identification (ULID) |
UpdateFulfillmentOrderLabelStatusRequest
| Field Name | Field Type | Mandatory | Nullable | Description |
|---|
| id | ID | ✅ | ❌ | The fulfillment order identification (ULID) |
| labels | LabelStatusRequest[] | ✅ | ❌ | Array of labels with status updates |
LabelStatusRequest
| Field Name | Field Type | Mandatory | Nullable | Description |
|---|
| id | ID | ✅ | ❌ | The label identification (ULID) |
| status | FulfillmentOrderLabelStatus | ✅ | ❌ | The new label status |
| reason | LabelReasonRequest | ❌ | ✅ | The reason for the change (required for FAILED/CANCELED) |
| documents | LabelDocumentRequest[] | ❌ | ✅ | Array of label documents (required for READY_FOR_DOWNLOAD) |
LabelReasonRequest
| Field Name | Field Type | Mandatory | Nullable | Description |
|---|
| type | FulfillmentOrderLabelStatusReasonType | ✅ | ❌ | The type of status reason |
| message | String | ✅ | ❌ | Descriptive message for the reason |
LabelDocumentRequest
| Field Name | Field Type | Mandatory | Nullable | Description |
|---|
| file_name | String | ❌ | ✅ | The file name |
| type | FulfillmentOrderLabelDocumentType | ✅ | ❌ | The document type (LABEL,CONTENT_DECLARATION) |
| format | FulfillmentOrderLabelDocumentFormatType | ✅ | ❌ | The technical format (PDF, TXT, ZPL, HTML, XML) |
| download_url_from_app | String | ✅ | ❌ | The download URL provided by the app |
| size | Number | ❌ | ✅ | The file size in bytes |
Labels API Endpoints
POST /v1/{store_id}/fulfillment-orders/labels
Create labels for multiple fulfillment orders.
Note: This endpoint triggers an asynchronous process that calls the carrier app's callback URL. See Request to Shipping Carrier: callback_labels_url for details.
URL values
| Field name | Field Type | Mandatory | Description |
|---|
| store_id | String | ✅ | Store identifier |
| Header | Field Type | Mandatory | Description |
|---|
| Authentication | String | ✅ | Bearer App token. Eg.: bearer {app_token} |
| Content-type | String | ✅ | The request content-type "application/json" |
Notes
- Parameters are sent in body, JSON format
- Maximum of 50 fulfillment orders per request
- Maximum of 20 labels per fulfillment order (exceeding this limit will result in a 400 Bad Request error)
Request Payload
| Type | Description |
|---|
| CreateFulfillmentOrderLabelsRequest[] | Array of label creation requests |
[
{
"id": "01FHZXHK8PTP9FVK99Z66GXKKK"
},
{
"id": "01FHZXHK8PTP9FVK99Z66GXLLL"
}
]
Responses
HTTP 201 - Created
| Type | Description |
|---|
| FulfillmentOrderLabelsResponse | Array of created labels |
POST /v1/1000/fulfillment-orders/labels
[
{
"id": "01FHZXHK8PTP9FVK99Z66GXKKK",
"labels": [
{
"id": "01GSB6KZXT0RTBA0CD4M4WXBSR",
"requested_by": {
"app_id": "12345",
"user_id": "67890"
},
"status": "STARTED",
"status_history": [
{
"from_status": null,
"to_status": "STARTED",
"reason": null,
"app_id": "12345",
"user_id": "67890",
"happened_at": "2025-08-10T10:00:00Z",
"created_at": "2025-08-10T10:00:00Z"
}
],
"documents": [],
"created_at": "2025-08-10T10:00:00Z",
"updated_at": "2025-08-10T10:00:00Z"
}
]
}
]
HTTP 400 - Bad Request
| Type | Description |
|---|
| Error | The Bad Request Error Response |
HTTP 401 - Unauthorized
| Type | Description |
|---|
| Error | The Unauthorized Error Response |
HTTP 404 - Not Found
| Type | Description |
|---|
| Error | The Not Found Error Response |
HTTP 422 - Unprocessable Entity
| Type | Description |
|---|
| Error | The Unprocessable Entity Error Response |
PATCH /v1/{store_id}/fulfillment-orders/{fulfillment_order_id}/labels/{label_id}
Update the status of a specific label for a fulfillment order.

URL values
| Field name | Field Type | Mandatory | Description |
|---|
| store_id | String | ✅ | Store identifier |
| fulfillment_order_id | String | ✅ | Fulfillment order identifier (ULID) |
| label_id | String | ✅ | Label identifier (ULID) |
| Header | Field Type | Mandatory | Description |
|---|
| Authentication | String | ✅ | Bearer App token. Eg.: bearer {app_token} |
| Content-type | String | ✅ | The request content-type "application/json" |
Notes
- Parameters are sent in body, JSON format
- Allowed statuses for update: READY_TO_DOWNLOAD, FAILED, CANCELED
- For FAILED or CANCELED status, the reason field is required
- For READY_TO_DOWNLOAD status, the documents field is required
- Status update restrictions apply - see Status Workflow Rules for complete validation rules
Request Payload
| Type | Description |
|---|
| LabelStatusRequest | Label status update request |
{
"status": "READY_TO_DOWNLOAD",
"documents": [
{
"file_name": "label_123.pdf",
"type": "LABEL",
"format": "PDF",
"download_url_from_app": "https://app.download_labels.com/label_123.pdf",
"size": 1024
}
]
}
Responses
HTTP 200 - Ok
| Type | Description |
|---|
| FulfillmentOrderLabelsResponse | Updated label |
PATCH /v1/1000/fulfillment-orders/01FHZXHK8PTP9FVK99Z66GXKKK/labels/01GSB6KZXT0RTBA0CD4M4WXBSR
{
"id": "01GSB6KZXT0RTBA0CD4M4WXBSR",
"requested_by": {
"app_id": "12345",
"user_id": "67890"
},
"status": "READY_TO_DOWNLOAD",
"status_history": [
{
"from_status": null,
"to_status": "STARTED",
"reason": null,
"app_id": "12345",
"user_id": "67890",
"happened_at": "2025-08-10T10:00:00Z",
"created_at": "2025-08-10T10:00:00Z"
},
{
"from_status": "STARTED",
"to_status": "READY_TO_DOWNLOAD",
"reason": null,
"app_id": "12345",
"user_id": "67890",
"happened_at": "2025-08-10T10:05:00Z",
"created_at": "2025-08-10T10:05:00Z"
}
],
"documents": [
{
"file_name": "label_123.pdf",
"type": "LABEL",
"format": "PDF",
"size": 1024,
"created_at": "2025-08-10T10:05:00Z",
"updated_at": "2025-08-10T10:05:00Z"
}
],
"created_at": "2025-08-10T10:00:00Z",
"updated_at": "2025-08-10T10:05:00Z"
}
HTTP 400 - Bad Request
| Type | Description |
|---|
| Error | The Bad Request Error Response |
HTTP 401 - Unauthorized
| Type | Description |
|---|
| Error | The Unauthorized Error Response |
HTTP 404 - Not Found
| Type | Description |
|---|
| Error | The Not Found Error Response |
HTTP 422 - Unprocessable Entity
| Type | Description |
|---|
| Error | The Unprocessable Entity Error Response |
PATCH /v1/{store_id}/fulfillment-orders/labels/status
Update the status of multiple labels for multiple fulfillment orders in a single request.
URL values
| Field name | Field Type | Mandatory | Description |
|---|
| store_id | String | ✅ | Store identifier |
| Header | Field Type | Mandatory | Description |
|---|
| Authentication | String | ✅ | Bearer App token. Eg.: bearer {app_token} |
| Content-type | String | ✅ | The request content-type "application/json" |
Notes
- Parameters are sent in body, JSON format
- Maximum of 200 fulfillment orders per request
- Each fulfillment order must have between 1 and 10 labels to update
- Only unique labels can be listed within the 10 possible labels per fulfillment order
- Allowed statuses for update: READY_TO_DOWNLOAD, FAILED, CANCELED
- For FAILED or CANCELED status, the reason field is required
- For READY_TO_DOWNLOAD status, the documents field is required
- Status update restrictions apply - see Status Workflow Rules for complete validation rules
Request Payload
| Type | Description |
|---|
| UpdateFulfillmentOrderLabelStatusRequest[] | Array of label status update requests |
[
{
"id": "01FHZXHK8PTP9FVK99Z66GXKKK",
"labels": [
{
"id": "01GSB6KZXT0RTBA0CD4M4WXBSR",
"status": "READY_TO_DOWNLOAD",
"documents": [
{
"file_name": "label_123.pdf",
"type": "LABEL",
"format": "PDF",
"download_url_from_app": "https://app.download_labels.com/label_123.pdf",
"size": 1024
}
]
}
]
},
{
"id": "01FHZXHK8PTP9FVK99Z66GXLLL",
"labels": [
{
"id": "01GSB6KZXT0RTBA0CD4M4WXBST",
"status": "FAILED",
"reason": {
"type": "BALANCE_ERROR",
"message": "Insufficient balance to process this label"
}
}
]
}
]
Responses
HTTP 200 - Ok
| Type | Description |
|---|
| FulfillmentOrderLabelsResponse[] | Array of updated labels grouped by fulfillment order |
PATCH /v1/1000/fulfillment-orders/labels/status
[
{
"id": "01FHZXHK8PTP9FVK99Z66GXKKK",
"labels": [
{
"id": "01GSB6KZXT0RTBA0CD4M4WXBSR",
"requested_by": {
"app_id": "12345",
"user_id": "67890"
},
"status": "READY_TO_DOWNLOAD",
"status_history": [
{
"from_status": null,
"to_status": "STARTED",
"reason": null,
"app_id": "12345",
"user_id": "67890",
"happened_at": "2025-08-10T10:00:00Z",
"created_at": "2025-08-10T10:00:00Z"
},
{
"from_status": "STARTED",
"to_status": "IN_PROGRESS",
"reason": null,
"app_id": "12345",
"user_id": "67890",
"happened_at": "2025-08-10T10:02:00Z",
"created_at": "2025-08-10T10:02:00Z"
},
{
"from_status": "IN_PROGRESS",
"to_status": "READY_TO_DOWNLOAD",
"reason": null,
"app_id": "12345",
"user_id": "67890",
"happened_at": "2025-08-10T10:05:00Z",
"created_at": "2025-08-10T10:05:00Z"
}
],
"documents": [
{
"file_name": "label_123.pdf",
"type": "LABEL",
"format": "PDF",
"size": 1024,
"created_at": "2025-08-10T10:05:00Z",
"updated_at": "2025-08-10T10:05:00Z"
}
],
"created_at": "2025-08-10T10:00:00Z",
"updated_at": "2025-08-10T10:05:00Z"
}
]
},
{
"id": "01FHZXHK8PTP9FVK99Z66GXLLL",
"labels": [
{
"id": "01GSB6KZXT0RTBA0CD4M4WXBST",
"requested_by": {
"app_id": "12345",
"user_id": "67890"
},
"status": "FAILED",
"status_history": [
{
"from_status": null,
"to_status": "STARTED",
"reason": null,
"app_id": "12345",
"user_id": "67890",
"happened_at": "2025-08-10T10:00:00Z",
"created_at": "2025-08-10T10:00:00Z"
},
{
"from_status": "STARTED",
"to_status": "IN_PROGRESS",
"reason": null,
"app_id": "12345",
"user_id": "67890",
"happened_at": "2025-08-10T10:02:00Z",
"created_at": "2025-08-10T10:02:00Z"
},
{
"from_status": "IN_PROGRESS",
"to_status": "FAILED",
"reason": {
"type": "BALANCE_ERROR",
"message": "Insufficient balance to process this label"
},
"app_id": "12345",
"user_id": "67890",
"happened_at": "2025-08-10T10:05:00Z",
"created_at": "2025-08-10T10:05:00Z"
}
],
"documents": [],
"created_at": "2025-08-10T10:00:00Z",
"updated_at": "2025-08-10T10:05:00Z"
}
]
}
]
HTTP 400 - Bad Request
| Type | Description |
|---|
| Error | The Bad Request Error Response |
HTTP 401 - Unauthorized
| Type | Description |
|---|
| Error | The Unauthorized Error Response |
HTTP 422 - Unprocessable Entity
| Type | Description |
|---|
| Error | The Unprocessable Entity Error Response |
Label Cancellation
Label cancellation is performed through the CANCELED status and features an integrated flow with carriers to ensure consistency between systems.
Cancellation Scenarios
Label cancellation can occur in different scenarios, each with its specific flow:
Scenario 1: Merchant - Approved Cancellation
When a merchant requests cancellation and the carrier approves:

Scenario 2: Merchant - Rejected Cancellation (Partial or Total)
When a merchant requests cancellation and the carrier rejects (totally or partially):

Scenario 3: Carrier Cancels Own Label
When the carrier itself requests cancellation of its own label:

Scenario 4: Merchant with Carrier Without Callback
When a merchant requests cancellation but the carrier doesn't have callback_labels_url:

Origin Validation
The system differentiates between cancellations requested by merchants and carriers:
| Origin | Condition | Behavior |
|---|
| Merchant | Request app_id ≠ label app_id | Consults carrier before canceling |
| Carrier | Request app_id = label app_id | Cancels directly (skips carrier validation) |
Carrier Integration
For labels whose carrier has callback_labels_url registered, FFO makes a POST request to {callback_labels_url}/cancel:
POST {callback_labels_url}/cancel
Content-Type: application/json
{
"labels": [
{ "fulfillment_order_id": "FFO-123", "label_id": "LBL-456" },
{ "fulfillment_order_id": "FFO-124", "label_id": "LBL-789" }
]
}
Carrier Responses
| HTTP Status | Meaning | FFO Action |
|---|
200 / 204 | All approved | Updates to CANCELED |
207 | Partial results | Processes individually |
4xx / 5xx | All rejected | Keeps original status |
Partial Response Example (207)
{
"labels": [
{
"fulfillment_order_id": "FFO-123",
"label_id": "LBL-456",
"status": "OK"
},
{
"fulfillment_order_id": "FFO-124",
"label_id": "LBL-789",
"status": "FAILED",
"reason": {
"code": "LABEL_IN_TRANSIT",
"message": "Label is already in transit"
}
}
]
}
Carrier Rejection Codes
Carriers use standardized codes in the reason.code field:
| Type | Description |
|---|
| LABEL_IN_TRANSIT | Label is already in transit |
| LABEL_DELIVERED | Label has already been delivered |
| CANCELLATION_WINDOW_EXPIRED | Cancellation window has expired |
| CARRIER_SYSTEM_ERROR | Carrier internal error |
| CARRIER_POLICY_VIOLATION | Carrier policy violation |
| INSUFFICIENT_PERMISSIONS | Insufficient permissions |
| CARRIER_CANCELLATION_REJECTED | Cancellation rejected by carrier |
Merchant Cancellation Example
Request:
[
{
"id": "01FHZXHK8PTP9FVK99Z66GXKKK",
"labels": [
{
"id": "01GSB6KZXT0RTBA0CD4M4WXBSR",
"status": "CANCELED",
"reason": {
"type": "OTHER_ERROR",
"message": "Cancellation requested by user"
}
}
]
}
]
Success response:
[
{
"id": "01FHZXHK8PTP9FVK99Z66GXKKK",
"labels": [
{
"id": "01GSB6KZXT0RTBA0CD4M4WXBSR",
"requested_by": {
"app_id": "12345",
"user_id": "67890"
},
"status": "CANCELED",
"status_history": [...],
"documents": [],
"created_at": "2025-08-10T10:00:00Z",
"updated_at": "2025-08-10T10:10:00Z"
}
]
}
]
Rejected Cancellation Example
When the carrier rejects the cancellation, the response will include error details:
[
{
"id": "01FHZXHK8PTP9FVK99Z66GXKKK",
"labels": [
{
"id": "01GSB6KZXT0RTBA0CD4M4WXBSR",
"requested_by": {
"app_id": "12345",
"user_id": "67890"
},
"status": "READY_TO_USE",
"error": {
"code": "LABEL_IN_TRANSIT",
"message": "Label is already in transit"
},
"status_history": [...],
"documents": [...],
"created_at": "2025-08-10T10:00:00Z",
"updated_at": "2025-08-10T10:10:00Z"
}
]
}
]
Legacy Label Compatibility
For labels that do not have callback_labels_url registered, cancellation follows the traditional direct flow, without carrier consultation.
Automatic Tracking Cleanup
When a label is updated to CANCELED status, the system automatically clears the fulfillment order's tracking information to prevent inconsistencies with inactive tracking codes.
Behavior:
- Condition: Label status is updated to
CANCELED
- Verification: System checks if
tracking_info.code or tracking_info.url contain non-null values
- Action: If positive, clears both fields (
code and url = null)
- History: Creates entry in
tracking_info_history recording the change
POST /v1/{store_id}/fulfillment-orders/{fulfillment_order_id}/labels/{label_id}/download
Generate a signed download URL for the label file.

URL values
| Field name | Field Type | Mandatory | Description |
|---|
| store_id | String | ✅ | Store identifier |
| fulfillment_order_id | String | ✅ | Fulfillment Order identifier |
| label_id | String | ✅ | Label identifier |
Query Parameters
| Field name | Field Type | Mandatory | Description |
|---|
| format | FulfillmentOrderLabelDocumentFormatType | ❌ | Optional. The document format to download (PDF, TXT, ZPL, HTML, XML). Default: PDF. |
| types | String (comma-separated of FulfillmentOrderLabelDocumentType) | ❌ | Optional. Comma-separated list of document types to download. Allowed values: LABEL, CONTENT_DECLARATION. Default: LABEL. |
| Header | Field Type | Mandatory | Description |
|---|
| Authentication | String | ✅ | Bearer App token. Eg.: bearer {app_token} |
Notes
- The label must be in READY_TO_USE or DOWNLOADED status
- After download, the label status changes to DOWNLOADED
- Label documents are retained for 3 months after creation. After this retention period expires, download attempts will return a 404 Not Found response
⚠️ Security Notice: The download URL provided by the app will not be exposed directly. Labels API provides its own protected download URL for security and access control.
Responses
HTTP 201 - Created
| Type | Description |
|---|
| JSON | Array of signed download URLs with expiration |
POST /v1/1000/fulfillment-orders/01FHZXHK8PTP9FVK99Z66GXKKK/labels/01GSB6KZXT0RTBA0CD4M4WXBSR/download?format=PDF
[
{
"url": "https://signed-url.com/file.pdf",
"type": "LABEL",
"format": "PDF",
"expires_at": "2025-08-15T14:00:00Z"
},
{
"url": "https://signed-url.com/file.pdf",
"type": "CONTENT_DECLARATION",
"format": "PDF",
"expires_at": "2025-08-15T14:00:00Z"
}
]
HTTP 400 - Bad Request
| Type | Description |
|---|
| Error | The Bad Request Error Response |
HTTP 401 - Unauthorized
| Type | Description |
|---|
| Error | The Unauthorized Error Response |
HTTP 404 - Not Found
| Type | Description |
|---|
| Error | The Not Found Error Response |
Request to Shipping Carrier: callback_labels_url
When a label is created by POST /v1/{store_id}/fulfillment-orders/labels, an internal event is triggered. This event is processed by a background service that groups the fulfillment orders by shipping carrier and sends a request to the carrier app using the configured callback_labels_url.
Configuration: The callback_labels_url is configured in the Shipping Carrier resource. This URL is separate from the main callback_url used for shipping rate quotes.

URL Structure and Compatibility
The callback_labels_url now represents a base URL. The label api system automatically appends specific suffixes based on the operation type:
| Operation | HTTP Method | Final URL Path |
|---|
| Label creation | POST | {callback_labels_url}/generate |
| Label cancellation | POST | {callback_labels_url}/cancel |
Backward Compatibility Strategy
- If the registered URL ends with
/generate:
- label api maintains it for label creation
- For cancellation, label api replaces
/generate with /cancel
- If the URL has no suffix, label api dynamically appends
/generate or /cancel
Important: Carriers must implement both /generate and /cancel endpoints according to the contracts defined in this documentation.
Endpoint called
POST https://<carrier-app-domain>/{callback_labels_url}/generate
⚠️ This is an asynchronous request. The response must indicate whether it was accepted. A timeout of 5 seconds is enforced.
Request Payload Example
[
{
"id": "01K1XNC0X4HA69AFA2XG2Y7Z0V",
"status": "STARTED",
"requested_by": {
"app_id": "app-001",
"user_id": "user-001"
},
"status_history": [
{
"from_status": null,
"to_status": "STARTED",
"happened_at": "2025-08-05T17:44:51.364Z",
"created_at": "2025-08-05T17:44:51.364Z",
"user_id": "user-001",
"app_id": "app-001",
"reason": null
}
],
"documents": [],
"created_at": "2025-08-05T17:44:51.364Z",
"updated_at": "2025-08-05T17:44:51.364Z",
"fulfillment_order_info": {
"id": "01K1XNB7ZYBV24G3K14YV3NK9E",
"number": "1",
"total_quantity": 1,
"total_weight": 0,
"total_price": {
"value": 100,
"currency": "BRL"
},
"assigned_location": {
"location_id": "01J6A52M7PV0HWD9832XEG3AXJ",
"name": "Distribution Center A",
"address": {
"zipcode": "00000000",
"street": "Example Street",
"number": "100",
"floor": "",
"locality": "District",
"city": "Example City",
"reference": "",
"between_streets": "",
"province": {
"code": "EX",
"name": "Example State"
},
"region": {
"code": "SE",
"name": "Southeast"
},
"country": {
"code": "BR",
"name": "Brazil"
}
}
},
"line_items": [
{
"id": "01K1XNB7ZYDW77JZPF8FHBCWNG",
"external_id": "802833047",
"quantity": 1,
"variant": {
"variant_id": "436300634"
},
"product": {
"product_id": "113886168"
},
"unit_price": {
"value": 100,
"currency": "BRL"
},
"unit_dimension": {
"weight": 10,
"height": 10,
"width": 10,
"depth": 10
},
"stock_transfer": {
"from_location_id": null
},
"created_at": "2025-08-05T17:44:25.854Z",
"updated_at": "2025-08-05T17:44:25.854Z"
}
],
"recipient": {
"name": "John Doe",
"phone": "+550000000000",
"identifier": "00000000000",
"email": "john.doe@example.com"
},
"shipping": {
"type": "ship",
"carrier": {
"carrier_id": "116425",
"code": "api",
"name": "Generic Carrier",
"app_id": "12345"
},
"option": {
"name": "Express Delivery",
"code": "SEND",
"reference": null,
"allow_free_shipping": false
},
"merchant_cost": {
"value": 100,
"currency": "BRL"
},
"consumer_cost": {
"value": 129.99,
"currency": "BRL"
},
"min_delivery_date": "2025-08-05T17:44:25+00:00",
"max_delivery_date": "2025-08-05T17:44:25+00:00",
"pickup_details": null,
"extras": {
"phone_required": false,
"id_required": false,
"show_time": true,
"shippable": true
}
},
"discounts": [],
"destination": {
"zipcode": "99999999",
"street": "Main Avenue",
"number": "123",
"floor": "",
"locality": "Neighborhood",
"city": "Destination City",
"reference": null,
"between_streets": null,
"province": {
"code": "SP",
"name": "São Paulo"
},
"region": {
"code": "SE",
"name": "Southeast"
},
"country": {
"code": "BR",
"name": "Brazil"
}
},
"status": "UNPACKED",
"labels": [
{
"id": "01K25N0ZM0R41X9M2QAPVN2SZ0",
"status": "STARTED",
"requested_by": {
"app_id": "app-001",
"user_id": "user-001"
},
"status_history": [
{
"from_status": "",
"to_status": "STARTED",
"happened_at": "2025-08-05T17:44:51.364Z",
"created_at": "2025-08-05T17:44:51.364Z",
"user_id": "user-001",
"app_id": "app-001",
"reason": null
},
],
"documents": [],
"created_at": "2025-08-05T17:44:51.364Z",
"updated_at": "2025-08-05T17:44:51.364Z"
}
],
"fulfilled_at": null,
"app_id": "app-001",
"created_at": "2025-08-05T17:44:25.855Z",
"updated_at": "2025-08-05T17:44:51.365Z"
}
}
]
Notes
- Array of Labels: The payload is an array where each element represents a label (FulfillmentOrderLabel model). The root
id field identifies each individual label.
- Fulfillment Order Context: The
fulfillment_order_info field contains a complete snapshot of the related Fulfillment Order, following the structure described in the FulfillmentOrder model and its subtypes.
Expected Response Codes and Label Status Management
Based on the HTTP status code returned by the shipping carrier's callback endpoint, the system will automatically update all affected labels according to the following rules:
HTTP 200 / 202 - OK / Accepted
- Label Status: All labels in the request are marked as
IN_PROGRESS
- Payload: No response payload required
- Description: The carrier has accepted the request and will process all labels asynchronously
HTTP 207 - Multi-Status (Partial Success)
- Payload Required: Must include a response payload with individual status for each label
- Payload Missing: If no payload is provided, all labels are marked as
FAILED with reason type OTHER_ERROR
- Payload Processing: Each label in the payload is processed individually:
- Labels with status
OK → marked as IN_PROGRESS
- Labels without status or with other status → marked as
FAILED
- If
reason is provided and valid → saved with the specified type
- If
reason is invalid or missing → saved as OTHER_ERROR with generic message
[
{
"id": "01GSB6KZXT0RTBA0CD4M4WXBSR",
"status": "OK"
},
{
"id": "01GSB6KZXT0RTBA0CD4M4WXBST",
"status": "FAILED",
"reason": {
"type": "BALANCE_ERROR",
"message": "Insufficient balance to process this label"
}
}
]
HTTP 400 - Bad Request
- Label Status: All labels in the request are marked as
FAILED
- Reason Processing:
- If
reason is provided and valid → saved with the specified type
- If
reason is invalid or missing → saved as OTHER_ERROR with generic message
- Description: The entire request was rejected due to invalid data or constraints
Any Other HTTP Status
- Label Status: All labels in the request are marked as
FAILED
- Reason: Always set to
OTHER_ERROR with generic error message
- Description: Unexpected or error responses are treated as complete failures
Valid Reason Types
When providing a reason in the response, the type field must be one of the valid values defined in FulfillmentOrderLabelStatusReasonType.
Retry Logic
- Retries: up to 3 times on timeout
- Backoff: 2 seconds between attempts
Webhooks
Fulfillment Order Webhooks allow applications to receive automatic notifications whenever relevant events occur in the lifecycle of a Fulfillment Order or its Labels.
Available Events
| Event | Description | When it is triggered |
|---|
fulfillment_order/status_updated | Notifies about changes in the Fulfillment Order status | When the Fulfillment Order status changes (e.g., PACKED, DISPATCHED, DELIVERED) |
fulfillment_order/label_status_updated | Notifies about changes in a label's status | When a label's status changes (e.g., STARTED → IN_PROGRESS → READY_TO_USE) |
Payload Structure
All webhooks follow a common structure with the following fields:
- store_id: ID of the store where the event occurred
- event: Name of the triggered event
- order_id: ID of the order associated with the Fulfillment Order
- fulfillment_id: Unique ID of the Fulfillment Order (ULID)
fulfillment_order/status_updated
Triggered when a Fulfillment Order status is updated.
{
"store_id": "5145204",
"event": "fulfillment_order/status_updated",
"order_id": "1822717346",
"fulfillment_id": "01K9QFMHKYRJGQV5Y289WBYMFZ",
"status": "DISPATCHED"
}
Payload fields:
store_id: Store ID
event: Event name (fulfillment_order/status_updated)
order_id: Order ID
fulfillment_id: Unique Fulfillment Order ID (ULID)
status: Fulfillment Order status (see FulfillmentOrderStatus)
fulfillment_order/label_status_updated
Triggered when a label status is updated.
{
"store_id": "5145204",
"event": "fulfillment_order/label_status_updated",
"order_id": "1822717346",
"fulfillment_id": "01K9QFMHKYRJGQV5Y289WBYMFZ",
"label_id": "01K9QQ16GPYVDHZPAEGK3SFZAC",
"status": "READY_TO_USE"
}
Payload fields:
store_id: Store ID
event: Event name (fulfillment_order/label_status_updated)
order_id: Order ID
fulfillment_id: Unique Fulfillment Order ID (ULID)
label_id: Unique label ID (ULID)
status: Label status (see FulfillmentOrderLabelStatus)
Webhook Registration
To receive notifications for these events, you must register webhooks through the Webhooks API.
See the complete Webhooks documentation for detailed information on how to create, update, and manage your webhooks.
Registration example:
POST /v1/{store_id}/webhooks
{
"event": "fulfillment_order/label_status_updated",
"url": "https://api.partner.com/webhooks/fulfillment"
}
Required Scopes
To receive Fulfillment Order webhooks, your application must have the following scopes:
| Scope | Description |
|---|
read_fulfillment_orders | Allows receiving notifications about Fulfillment Orders |
write_fulfillment_orders | Required for write operations on Fulfillment Orders |
Important Considerations
- Idempotency: Webhooks should be implemented in an idempotent way, as the same event may be sent multiple times
- Timeout: Your application must respond within 10 seconds with an HTTP 2xx status code
- Delivery Order: Events are sent in order of emission, but may be processed asynchronously
- Security: It is recommended to validate the origin of requests using the
x-linkedstore-hmac-sha256 header (see Webhook Verification)
- Format: The request body will always be
application/json and will contain the event field
- Retries: In case of failure, the system will perform automatic retries according to the retry policy